購物須知
結帳櫃檯
手動下單
訂單查詢
站内搜索
軟體破解
下載目錄
問題反映
常見問題
加入最愛
軟體王

軟體王

軟體王

您現在的位置:網站首頁 >> 程式軟體光碟 >> Linux系統專用軟體 >> 碟片詳情
Richardson Software RazorSQL v6.2.3 x86 Linux
碟片編號:LUX3745
語系版本:英文正式版
商品類型:數據庫查詢軟體
運行平台:Linux系統專用軟體
更新日期:2014-01-09
碟片數量:1片
銷售價格:100
瀏覽次數:28324

轉載TXT文檔】  
您可能感興趣
您可能也喜歡:
碟片介紹
Richardson Software RazorSQL v6.2.3 x86 Linux 英文正式版(數據庫查詢軟體)


安裝序號:
序號產生器放至於keygen夾內
內容說明:
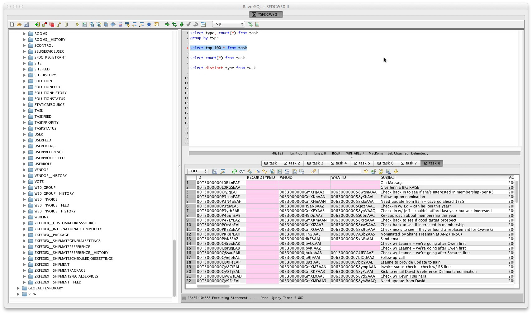
RazorSQL 是數據庫查詢工具、SQL的編輯、數據庫管理工具,可以通過ODBC,JDBC
連接數據庫,已經證實可以使用的數據庫種類,達到了29種.
英文說明:
Released on 11/17/13 for exclusive usage by
members of the release scene. This isnt something
to share with your school mates and not for sale.
Go and ask mommy to buy this app if you like it!
圖片說明:

相關商品:
  • Richardson Software RazorSQL v5.6.4 Linux x64 英文正式版(數據庫查詢軟體)
  • Richardson Software RazorSQL v5.2.5 Linux 英文正式版(數據庫查詢軟體)
  • Richardson Software RazorSQL v6.3.5 x86 Linux 英文正式版(SQL查詢軟體)
  • Richardson Software RazorSQL v6.4.4 Linux x86 英文正式版(源代碼編輯器和文本編輯器軟體)
  • Richardson Software RazorSQL v5.6.4 Linux 英文正式版(數據庫查詢軟體)
  • Richardson Software RazorSQL v6.3.0 x86 Linux 英文正式版(數據庫查詢軟體)
  • Richardson Software RazorSQL v6.3.26 Linux x86 英文正式版(源代碼編輯器和文本編輯器軟體)


  • 購物清單
    ※您必須購物滿500元